0
HLA-Эксперт
HLA-Эксперт
2116
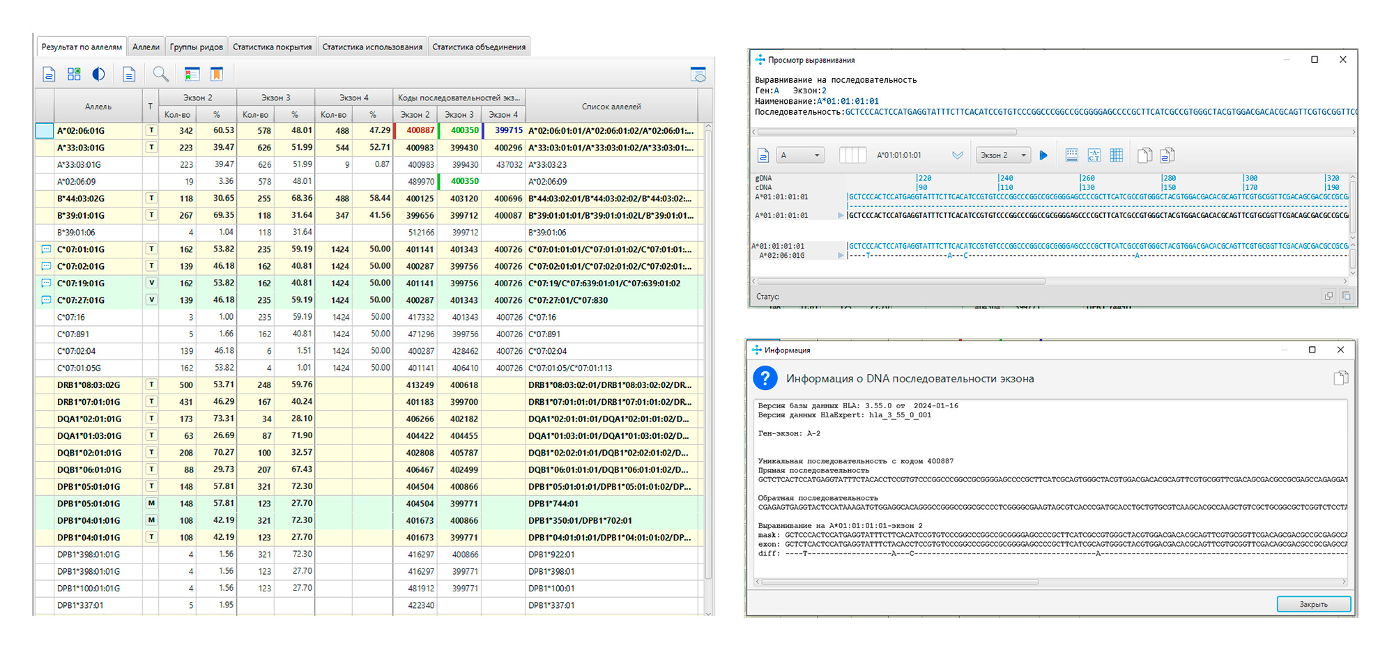
«HLA-Эксперт» – это специализированное ПО для полного цикла анализа данных секвенирования генов HLA I и II классов, полученных с использованием Набора реагентов HLA-Эксперт. ПО обеспечивает не только первичную интерпретацию данных секвенирования, но и предоставляет комплекс инструментов для валидации результатов и их углубленного биоинформатического анализа.
Для типирования используется актуальная версия базы данных IPD-IMGT/HLA
Ключевые возможности:
- Автоматическое типирование в высоком разрешении на основе данных в формате *.fastq;
- Возможность выдачи результатов в виде групп P, G и конкретных аллелей;
- Контроль качества образца;
- Возможность расширенного анализа последовательностей;
- Детальная статистика качества данных секвенирования для каждого образца;
- Удобный экспорт – выгрузка и печать результатов в настраиваемом формате.
Требования к аппаратному и программному обеспечению
| Наименование | Требование |
| Количество и тип процессоров | 8-ядерный процессор или 4-ядерный с гиперпоточностью |
| Объем оперативной памяти | 16 ГБ |
| Дисковая подсистема | Жесткий диск с интерфейсом IDE или SATA и емкостью 100 ГБ |
| Сетевой контроллер | Fast Ethernet (100 Мбит/с) |
| Графический контроллер | Работа с разрешением 1280х960 |
| Видеомонитор | ЖК-монитор с рабочим разрешением не менее 1280х960 |
| USB-разъем | Требуется наличие свободного порта в компьютере, соответствующего стандарту USB 2.0 High-speed |
| ОС | MS Windows 7 (и выше), ОС Ubuntu 18.04 (и выше), Astra Linux Special Edition 1.7, Astra Linux Common Edition 2.12 |
| Среда выполнения Java | OpenJDK, версия 11 |
Для получения дополнительной информации о ПО «HLA-эксперт» обратитесь в службу клиентской поддержки по почте hotline@dna-technology.ru
Типы детекции:
Регистрационное удостоверение
Регистрационное удостоверение 2
Краткая инструкция
Video instruction
Краткая инструкция RT
Краткая инструкция Eph
Полная инструкция
Краткая инструкция FL
Инструкция по применению
Руководство по эксплуатации (часть 2)
Полная инструкция RT
Полная инструкция Eph
Полная инструкция FL
Руководство по определению SNP
Брошюра
Брошюра 2
Декларация о соответствии
Пособие для врачей
Буклет
Буклет 2
Функциональные характеристики
